Adapter Design Pattern In Java Real Time Example. Brewing coffee using the adapter pattern. This pattern is easy to understand as the real world is full of adapters.
Adapter Pattern Delegation Adapter 1 442 from mungfali.com
What is adapter design pattern? Some of the adapter design pattern example i could easily find in jdk classes are; According to the gofs definition, the intent of this pattern is to:
Adapter Design Pattern Implemented Using Adapter Class Implementation Is Not Recommended.
We will create child1.txt and child2.txt files. Convert the interface of a class into another interface that clients expect. Adapter pattern or adapter design pattern:
The Main Motive Behind Using This Pattern Is To Convert An Existing Interface Into Another Interface That The Client Expects.
In this tutorial we'll be looking into observer design pattern. Let's apply the pattern to an example. Example of adapter design pattern.
What Is Adapter Design Pattern?
Participants of adapter design pattern. We need this when we have an ethernet interface on one end and usb on the other. The order is then queued for a short order cook.
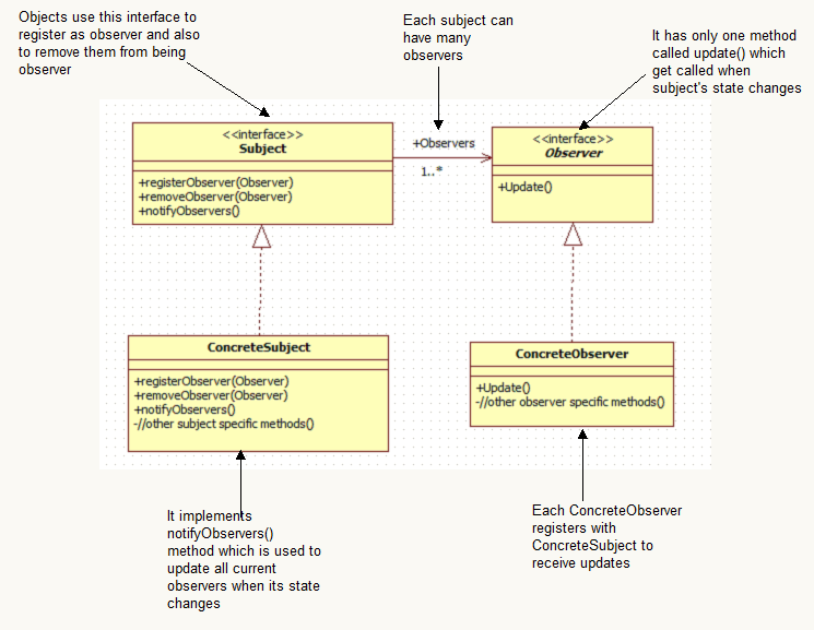
Learn Observer Design Pattern In Detail From A Real World Example By Creating A Magazines Subscription System.
Root directories will contain child1.txt and child2.txt files. Concrete component (thick crust pizza) the concrete components are the ones that will have dynamically added behaviour at run time. It creates an object that exposes unrelated methods in the code, populating it.
For Example Consider A Usb To Ethernet Adapter.
What is adapter design pattern? I like to start my morning with a. The guest check at a diner is an example of a command pattern.
Wifi Adapter Raspberry Pi Zero . You are still going to need some other means of being able to control the raspberry pi either via a keyboard or remotely using a wired. The pi zero 2 w uses the same bcm2710a1 soc which is used in the raspberry pi 3. Raspberry Pi Zero WH (built in WiFi, pre soldered headers from www.aliexpress.com Raspberry pi headless raspberry pi zero 2 w ssh wifi setup (mac + windows, 10 steps) this article covers setting up a raspberry pi zero 2 w for headless ssh access over wifi using a mac or windows 10. You are still going to need some other means of being able to control the raspberry pi either via a keyboard or remotely using a wired. Tried this but it's still not working.
Wifi Adapter Not Detecting 5Ghz . As a rule, the problem is solved after you manually download the latest driver version for your wireless adapter from the official website and install it. It shows the following information: Realtek Rtl8723be 802.11 Bgn Wifi Adapter Windows 10 Free from blips.itsmullertime.us So my laptop will only show the 2.4ghz wifi connections. However laptop does not even detect 5.ghz band. Click on it and the menu will be expanded.
Xbox One Power Cords Near Me . Find your local store to view product availability. Xbox1, x1, xbox live, microsofts gaming system and many more. Xbox One Kinect angle photo Xbox one, Kinect, Xbox kinect from www.pinterest.com While the xbox one is a powerhouse in gaming, you can kick it up several notches with accessories. User rating, 4.6 out of 5 stars with 51 reviews. To reset an xbox one x or s psu:
Comments
Post a Comment